Every
algorithm,
rendered.

Real-time interactive diagrams from your actual C# and Java code. Works inside VS Code, JetBrains, Visual Studio, and Eclipse.

Flowchart Visualizer
Flowchart Visualizer Data Structures OOP Concepts Recursion Visualizer Algorithms Complexity Analyzer DFOS — OS Concepts Automata Theory Numerical Methods Boolean Algebra
10 visualizers

Every concept,
rendered live.

Paste real C# or Java code. Get interactive diagrams back. Built on Roslyn AST, .NET 8, and a Rust/WASM microkernel.

FLOWCHART
Paste any C# or Java method and instantly generate a control-flow diagram — decision diamonds, loop back-edges, and function call nodes.
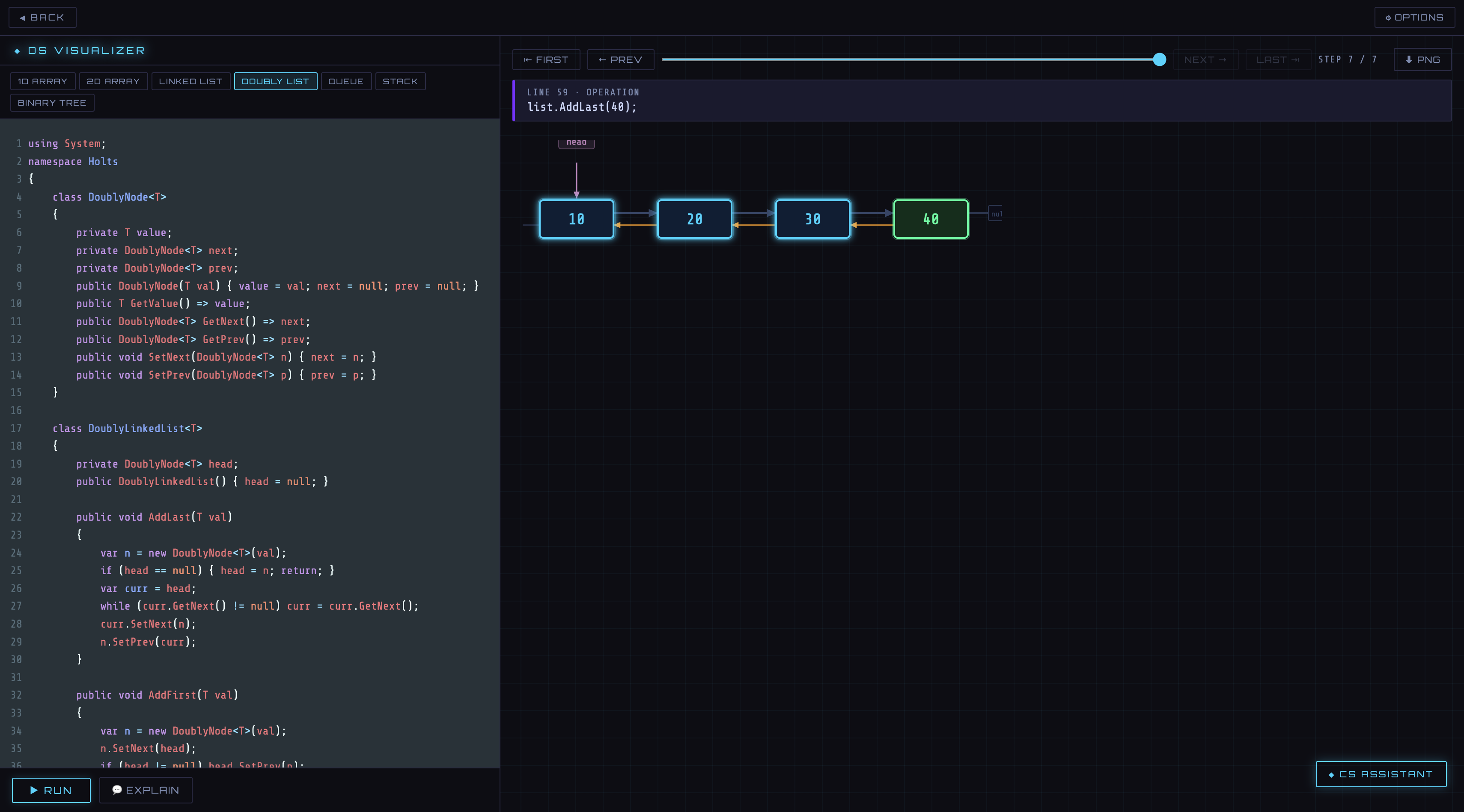
DATA STRUCTURES
Step through code and watch arrays, linked lists, stacks, queues, and binary trees update on a live heap + stack canvas.
OOP CONCEPTS
Watch the heap, call stack, and virtual dispatch table update live as your class hierarchy executes. Supports inheritance, polymorphism, and encapsulation.
RECURSION
Trace recursive calls step by step. Watch the call tree grow, inspect each frame's arguments and return values, play/pause/step at any speed.
ALGORITHMS
Watch sorting and searching algorithms animate step by step. Compare two algorithms side-by-side with live operation counters.
Hover a visualizer

Select any card to see a preview.

COMPLEXITY
Paste any code and instantly get its Big O notation, a growth curve graph, and a plain-English explanation of why — powered by GPT-4o-mini.
DFOS — OS CONCEPTS
Explore a live microkernel in your browser. Watch PCB state transitions, CPU scheduling Gantt charts, and physical memory frames — powered by Rust + WebAssembly.
AUTOMATA
Build DFAs, NFAs, PDAs, and Turing Machines interactively. Run input strings step-by-step and watch state transitions animate.
NUMERICAL METHODS
Root-finding, integration, interpolation, ODEs, and linear algebra — visualized with convergence graphs, iteration tables, and interactive zoom/pan.
BOOLEAN ALGEBRA
Enter any boolean expression and explore it as a truth table, logic gate circuit, step-by-step simplification, and an interactive 3D Karnaugh map.
Hover a visualizer

Select any card to see a preview.

features

Everything you need
to understand code.

CS ASSISTANT

Your built-in AI tutor

Ask anything about your code. Powered by Ollama running locally — no internet, no API key required.

youHow does binary search work?
csBinary search divides a sorted array in half each step, eliminating half the search space every iteration — achieving O(log n) time.
youShow me on the recursion visualizer
csOpening Recursion Visualizer with BinarySearch.cs
SHARING

Share via QR

Generate a QR code for any visualization in one click. Scan on any device running CS Visualizer.

GITHUB

Gist Sync

Save any code snippet to a GitHub Gist in one click and share the link with classmates.

NOTES

Floating Notes

A nano-style text editor that floats alongside any visualizer for annotations and observations.

APPEARANCE

Dark & Light Mode

Switch themes instantly. Every visualizer, diagram, and panel adapts to your preference.

platforms

Available everywhere
you code.

Visualize your own code in real time. Powered by a built-in CS assistant.

Windows

macOS

Linux

IDE integration

Right-click any code.
Visualize it.

A complete ecosystem inside your favorite tools. Native plugins for every major IDE — visualize code without ever leaving your editor.

VS Code

Right-click any selection to open it in CS Visualizer.

browser extensions

Visualize code
on any website.

Browse Stack Overflow, GitHub, or any tutorial site and visualize code snippets instantly — a floating panel opens right on the page.

Chrome Extension

Chrome Web Store

Firefox Extension

Mozilla Add-ons · Listed

Edge Extension

Microsoft Edge Add-ons

CONTACT
NAME
EMAIL
MESSAGE